Die Diabetische Ketoazidose (DKA) ist eine akut lebensbedrohliche Komplikationen des Diabetes mellitus, die vorwiegend bei Typ-1-Diabetes auftritt, zunehmend aber auch bei Typ-2-Diabetes in Erscheinung tritt. Toralf Schwarz berichtet.
Eine Sonderform ist die euglykämische DKA, insbesondere unter SGLT-2-Inhibitoren.
Auch wenn die Mortalität nur noch gut 1% beträgt, sind diese Todesfälle meist vermeidbar. Entscheidend für die Prognose sind eine rechtzeitige Diagnose, standardisierte Therapieprotokolle und vor allem eine Prophylaxe - nicht zuletzt durch die geeignete Schulung von Patienten und Ärzten.
Epidemiologie und Klinik hyperglykämischer Notfälle
Es gibt zwei Formen lebensbedrohlicher hyperglykämischer Zustände. Die Diabetische Ketoazidose (DKA) tritt meist bei Typ-1-Diabetes auf und hat eine geringe Letalität. Das hyperglykämisch-hyperosmolare Syndrom (HHS) ist immer noch durch eine hohe Mortalität gekennzeichnet und häufiger bei Typ-2-Diabetes. Mischformen gibt es oft, vor allem bei gleichzeitigem Vorliegen akuter Erkrankungen wie z. B. Infekte, Myokardinfarkt, aber auch (geplante) Operationen. Diese können das klinische Erscheinungsbild der DKA überdecken. Wichtig ist es daher, an die Möglichkeit zu denken und rechtzeitig eine diagnostische Klärung einzuleiten. [Tab. 1]
Weltweit haben die stationären Aufnahmen wegen hyperglykämischer Entgleisungen deutlich zugenommen, besonders auffällig ist ein Anstieg bei den über 45jährigen um > 55% in den letzten zehn Jahren.
Bei Kindern und Jugendlichen stellt die DKA die häufigste Komplikation eines Diabetes dar. Etwa jede dritte Manifestation erfolgt im Rahmen einer DKA.
© Toralf Schwarz, unter Verwendung von Servier Medical Art | Abbildung 1: Klinik der diabetischen Ketoazidose.
Klinik
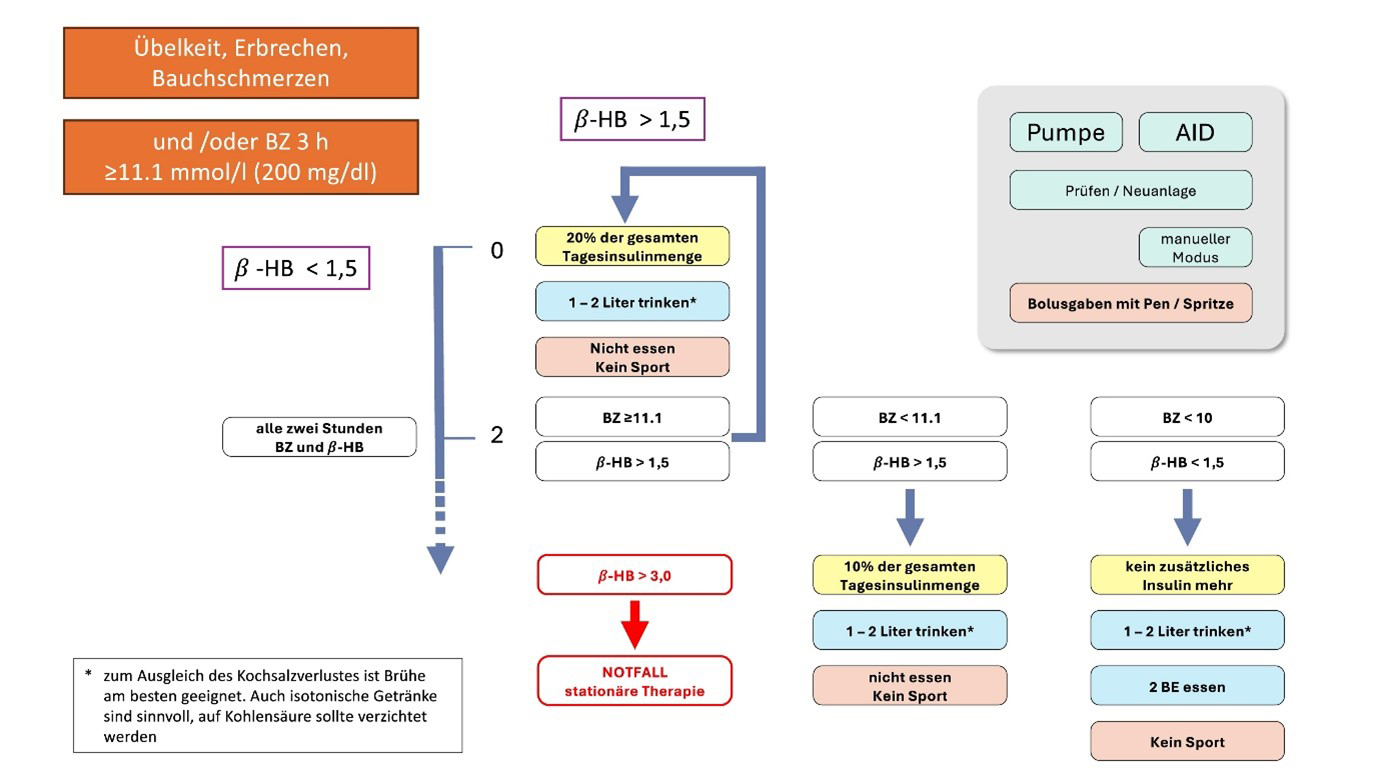
Typisch ist eine sehr variable Symptomatik, das volle klinische Bild mit Dehydration, Ketongeruch, Kussmaulscher Atmung und Koma sieht man nur selten. Viel häufiger sind Symptome, die leicht eine Verwechslung mit harmlosen Erkrankungen nahelegen - insbesondere bei Kindern: Übelkeit, abdominelle Schmerzen, Erbrechen sind nun mal auch häufige Ereignisse. Umso wichtiger ist es, auf begleitende Auffälligkeiten zu achten: Abgeschlagenheit, Schläfrigkeit aber auch Verwirrtheitszustände, Gewichtsverlust, Polyurie und Polydipsie, kommen bei banalen Magen-Darm-Erkrankungen kaum vor. [Abb. 2]
© Toralf Schwarz, unter Verwendung von Servier Medical Art | Abbildung 2: Notfallmanagement der Ketonämie.
Bei einem relativen Insulinmangel steht in der Regel die auslösende Erkrankung im Vordergrund und die sich entwickelnde DKA kann maskiert sein. Besonders bei schwerkranken Patienten oder postoperativ ist die Differentialdiagnose erschwert – notwendig ist, an die Möglichkeit einer Ketoazidose zu denken und die entsprechende Diagnostik einzuleiten. Dabei muss beachtet werden, dass übliche Bedside-Glukosebestimmungen unter intensivmedizinischen Bedingungen nicht immer verlässliche Ergebnisse liefern. Bei Verdacht auf eine diabetische Stoffwechselentgleisung sollte immer auch eine venöse Blutentnahme zur Glukosebestimmung erfolgen.
Diagnostik
Die DKA ist definiert als Zustand mit Hyperglykämie, Ketonämie und metabolischer Azidose.
In Abhängigkeit vom Ausmaß der Ketonämie und der Azidose werden 3 Stadien unterschieden. [Tab. 2]
Leider ist eine qualifizierte Diagnostik der diabetischen Ketoazidose in der ambulanten Praxis kaum möglich, da in der Regel keine Blutgas- und Säure/Basen-Analyse erfolgen kann. Somit bleibt als verlässlicher und sofort bestimmbarer Parameter lediglich α-Hxdroxybutyrat im Kapillarblut. Daher kann unter ambulanten Bedingungen nur eine Verdachtsdiagnose gestellt werden. Wenn der begründete Verdacht auf eine DKA besteht, ist eine Klinikeinweisung meist nicht zu umgehen.
Eine Sonderform ist die euglykämische diabetische Ketoazidose (EDKA). Diese wird häufig (aufgrund des unauffälligen Blutzuckers) erst spät erkannt und verläuft daher oft schwer. Vor allem unter der Therapie mit SGLT-2-Inhibitoren, bei Schwangeren mit Gestationsdiabetes oder vorbestehendem Diabetes mellitus, bei Menschen mit Diabetes und zusätzlicher Lebererkrankung und auch bei jüngeren Patienten mit Typ-1-Diabetes kommt es dabei zu einer metabolischen Azidose mit einem Serum-Bikarbonatwert <10mM, ohne daß die Blutzuckerwerte deutlich erhöht
sind.
Zur Vermeidung dieser Komplikation müssen Patienten darüber informiert werden, dass sie die betreffende Medikation z. B. bei akuten Infekten, vor operativen Eingriffen unter Allgemeinnarkose aber auch in Fastenperioden pausieren. Als unterstützendes Tool gibt es eine ‘Sick Day Rules’-Karte kreiert, die den Patienten im Rahmen einer solchen Instruktion abgegeben werden kann (https://www.sgedssed.ch/diabetologie/sick-day-rules-card).
Hyperglykämie und ihre Pathophysiologie: Ein Überblick
Hyperglykämie entsteht bei Insulinmangel durch drei Hauptprozesse: eine gesteigerte Glukoneogenese, eine beschleunigte Glykogenolyse und eine beeinträchtigte Glukoseverwertung in peripheren Geweben. Der Abfall der Insulinkonzentration in Kombination mit einem Anstieg gegenregulatorischer Hormone (Glucagon, Adrenalin, Noradrenalin, Cortisol und Wachstumshormon) aktiviert die hormonsensitive Lipase im Fettgewebe. Dies führt zum Abbau von Triglyceriden in Glycerin und freie Fettsäuren (FFAs).
Ursachen
Voraussetzung für die Entwicklung einer DKA ist ein Insulinmangel. Dieser kann in einer fehlenden oder unzureichenden Insulinzufuhr bedingt oder durch einen erhöhten Bedarf z. B. bei akuten Erkrankungen oder Operationen verursacht sein. [Tab.3]
Therapie
Die Therapie stützt sich in allen Fällen auf einen Ausgleich des Flüssigkeits- und Elektrolytdefizits und des Insulinmangels. Insbesondere wenn eine Exsikkose vorliegt, sollte auch an eine Thromboseprophylaxe gedacht werden.
Stellt sich ein Patient mit Verdacht auf DKA in der Praxis vor, so ist (neben der Messung von Vitalparametern und einer orientierenden klinischen Untersuchung als Erstes die Bestimmung von Glukose (aus venösem Plasma) und β-Hydroxybutyrat veranlasst werden (Praxislabor, die Ergebnisse müssen nach spätestens 15 min vorliegen). Die fehlende Möglichkeit zur ambulanten Diagnostik der Azidose lässt dabei in der Regel wenig Spielraum. Sofern keine Ketoazidose sondern lediglich eine Ketonämie vorliegt (β-HB < 3 mmol/l), kann eine ambulante Therapie erfolgen [Abb. 2, 3]. Nach diesem Schema sollen sich auch Patienten nach Messung erhöhter Ketonwerte richten, sofern eine ärztliche Konsultation nicht oder nicht sofort möglich ist. Dies setzt eine entsprechende Information und Instruktion der Patienten voraus.
Bei einem Spiegel von > 3 mmol/l ist eine DKA wahrscheinlich und daher eine Klinikbehandlung in der Regel zwingend. Bis zum Transport (mittels Krankenwagen) wird die orale Flüssigkeitszufuhr beendet, ein großvolumiger venöser Zugang gelegt und die Infusion von isotoner, balancierter Kristalloidlösung (nur, wenn nicht vorhanden auch 0,9% NaCl) begonnen. Dabei sollte die Infusionsgeschwindigkeit bei 1 l/h liegen. Die Verwendung von "physiologischer" Kochsalzlösung hat gegenüber balancierten Lösungen nicht nur den Nachteil, dass bei großen Volumina eine hyperchlorämische metabolische Azidose droht, sie enthält auch kein Kalium, obwohl dieses gebraucht wird.
© Toralf Schwarz, unter Verwendung von Servier Medical Art | Abbildung 3: Therapieschema für diabetische Ketoazidose (DKA) und hyperglykämisches hyperosmolares Syndrom (HHS).
Ein gezielter Ausgleich des durch den Insulinmangel verursachten Kaliumverlustes kann jedoch erst unter stationären Bedingungen erfolgen.
Patienten mit leichtgradiger DKA können auf einer Normalstation versorgt werden, gegebenenfalls auch in der Notfallambulanz, sofern dort die Möglichkeit eines mehrstündigen Aufenthaltes gegeben ist. Bei mittel- und schwergradigem Verlauf wird die Versorgung auf einer Intermediate-Care- oder Intensivstation empfohlen.
Die Überwachung erfolgt nach einem standardisierten Protokoll kontinuierlich am Monitor, dabei sollten zunächst aller 30 min Herz- und Atemfrequenz sowie Blutdruck kontrolliert werden, stündlich wird die GCS bestimmt.
Laborkontrollen sollten stündlich (Glukose) bzw. aller 2 - 4 Stunden (Elektrolyte, Nierenfunktion, venöser pH, Osmolalität) erfolgen.
Das Flüssigkeitsdefizit sollte innerhalb der ersten 24 bis 48 Stunden korrigiert werden. Eine Anfangsrate von 500–1000 ml/h während der ersten 2–4 Stunden wird empfohlen. Bei Menschen mit Herz- oder Nierenerkrankungen, Schwangeren, Älteren oder Personen mit schwerwiegenden Komorbiditäten ist jedoch Vorsicht bei schneller Flüssigkeitsgabe geboten. Bei Herzinsuffizienz und / oder terminaler Nierenerkrankung sollte vorsichtig mit kleineren Boli isotonischer oder kristalloider Lösungen (z. B. je 250 ml) behandelt werden. Lange Zeit wurde angenommen, dass durch zu schnelle Rehydratation ein Hirnödem hervorgerufen werden kann. Der pathophysiologische Mechanismus, der dem diabetischen Ketoazidose-bedingten Hirnödem zugrunde liegt, ist umstritten. Das Risiko einer Hirnschädigung wird weder von der Infusionsrate noch von der Natriumchloridkonzentration beeinflusst.
Typischerweise sinkt die Plasmaglukosekonzentration auf <11 mmol/l oder <200 mg/dl, bevor die Ketonämie abklingt. Daher ist es notwendig, ab diesem Wert zusätzlich Glukose zu geben, um eine Hypoglykämie zu verhindern und die Fortsetzung der Insulinverabreichung zu ermöglichen.
Die meisten Patienten mit DKA haben anfangs einen normalen bis erhöhten Kaliumspiegel. Infolge von Azidose und Insulinmangel kommt es zu einem Kaliumverlust. Deshalb sollte eine Kaliumsubstitution zusammen mit der Insulingabe begonnen werden, auch wenn die Kaliumspiegel im Serum normal sind, damit eine Hypokaliämie verhindert wird. Liegt zum Zeitpunkt der DKA-Diagnose eine Serumhypokaliämie vor, sollte eine Kaliumsubstitution zusammen mit der Flüssigkeitsgabe eingeleitet und die initiale Insulininfusion verzögert werden.
Die Kaliumgaben sollten so lange aufrechterhalten werden, bis sich der Kaliumspiegel normalisiert, die Nierenfunktion normal ist und die Harnentleerung intakt ist.
Auch eine Hyponatriämie ist häufig bei DKA zu finden. Sie entsteht durch Umverteilung von Wasser vom intrazellulären in den extrazellulären Raum Aufgrund der osmotisch wirksamen Glukose kommt es zu keiner Hypoosmolalität. Die resultierende isotone / hypertone Hyponatriämie bedarf keiner Therapie. Es ist daher notwendig, die korrigierte Serum-Natriumkonzentration zu errechnen. Nur wenn sich daraus ein Natriummangel ergibt, ist eine Korrektur erforderlich.
Eine Bicarbonat-Gabe zur Behandlung der metabolischen Azidose bei in der Regel nicht sinnvoll, mit Ausnahme von lebensbedrohlicher Hyperkaliämie und schwerer Azidose (pH < 6,9).
Insulin sollte mindestens 1 Stunde nach Beginn der Flüssigkeitsgabe verabreicht werden. Nach einem initalen Bolus (bei pädiatrischen Patienten nicht empfohlen) sollte Normalinsulin oder ein kurzwirksames Analoginsulin mittels Perfusor verabreicht werden. Bei milder DKA kann die Insulingabe auch subcutan erfolgen. Die Insulininfusionsrate sollte nicht reduziert werden, bevor die Ketoazidose korrigiert oder nahezu korrigiert ist.
Die DKA ist therapiert, wenn folgende Kriterien erfüllt sind:
- keine gastrointestinalen Symptome, orale Nahrungs- und Medikamentengabe ist möglich
- die Blutzuckerkonzentrationen betragen weniger als 11 mmol/l oder 200 mg/dl
- β-Hydroxybutyrat <0,6 mmol/l
- pH (venös) ≥7,3 oder Bikarbonat ≥18 mmol/l
Beim Übergang von intravenösem Insulin zu subkutanen Injektionen sollte man nicht zu forsch vorgehen, eine überlappende Umstellung ist notwendig. Dabei wird bereits 1 bis 2 Stunden vor Ende der Insulininfusion ein langwirksames Analoginsulin (Glargin U100 bzw. U300 oder Degludec, nicht jedoch Icodec) gegeben. Der optimale Zeitpunkt für die Beendigung der i.v. Insulingabe ist vor einer Mahlzeit, zu der dann erstmals s.c. Insulin verabreicht wird.
Prophylaxe
Diabetische Ketoazidosen sind seltene Ereignisse, die meisten Menschen mit Diabetes erleben so etwas glücklicherweise nie. Wer einmal betroffen war, hat jedoch ein sehr hohes Rezidivrisiko. Da jede DKA eine schwere und auch heute noch potenziell tödliche Komplikation darstellt, kommt der Prävention eine besondere Bedeutung zu.
Unterstützung und Aufklärung sind die Eckpfeiler des Managements und nicht die Notwendigkeit eines anderen Insulinregimes.
Besonders gefährdet sind Menschen mit psychosozialen Problemen, psychisch Erkrankte und sozial schwache Bevölkerungsgruppen. Auch der Gebrauch von Alkohol und Cannabis steigert das Ketoazidose-Risiko. Gerade diese Patienten sind mit unseren üblichen Betreuungsszenarien und Schulungsmaßnahmen schwerer erreichbar
Eine psychologische Begleitung ist angezeigt, aber im Regelfall aus Kapazitätsgründen unmöglich.
Das Thema "Umgang mit Notfallsituationen" muss fester Bestandteil regelmäßiger Diabetiker-Schulungen sein. Jeder Patient sollte außerdem einen individualisierten Notfallplan erhalten. Dort wird auch die mittlere tägliche Insulindosis notiert. Nutzer einer Insulinpumpe (jeder Art, einschließlich AID) müssen wissen, dass sie die nötigen Korrekturen niemals über die Pumpe vornehmen dürfen.
Literatur über die Redaktion
|
|
Erschienen in: Diabetes-Forum, 2025; 37 (4) Seite 42-46
